Smart Attendant Console(IP 소프트 전화중계대) 은 애드팍테크놀러지의 차세대 멀티미디어 텔레포니 솔루션에서 AP-IP300 고품질 IP 전화기와 함께 연동되어 소프트웨어 기반으로 IP 전화 중계기능을 수행하는 솔루션입니다. 차세대 IP 텔레포니 환경에서 사용자 수가 많은 정부기관, 공공기관, 기업체 등에서 외부로부터 들어오는 전화를 수신, 교환 하는 전담 직원이 반드시 필요하게 됩니다. 애드팍테크놀로지의 Smart Attendant Console 솔루션은 IP 전화 중계 기능을 필요로 하는 전담 부서를 위한 솔루션입니다.
사용자 Presence 보드 기능과 착신호 라우팅기능, 전화번호부 검색 같은 기본적인 IP 전화 교환대 역할을 하는 기능 외에 메신저 서비스 기능, 전화번호부 기능, Unified 메시지 기능(Voice Mail, Short Message), 원격방송 기능, 알람 등록 및 처리, 사용자 Presence 보드 배경화면(MAP) Editor 등 다양한 서비스를 제공합니다.
Smart Attendant Console 은 MS Window 기반의 PC 플랫포옴 환경에서 애드팍 의 IP-PBX 와 IP 단말 사이에서 애드팍 자체 프로토콜인 SSCP (Smart Service Control Protocol) 기반으로 운영됩니다. IP 전화 중계 기능에서 반드시 필요한 실시간으로 통화 중 표시 같은 사용자 Presence 기능을 제공하기 위해서 IP-PBX에 Presence 서버가 탑재되어 운영됩니다. Presence 서버는 IP-PBX 의 Call Manager 서버와 같은 하드웨어 플렛포옴에서 운영될 수 도 있고 분리해서 별도의 하드웨어 플렛포옴에서 운영될 수 도 있습니다.
Smart Attendant Console Main Program
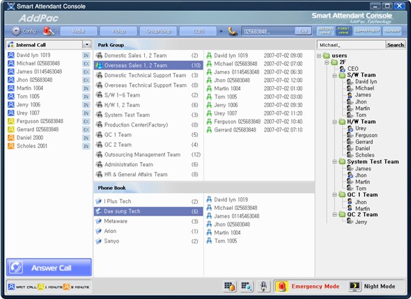
Smart Attendant Console Monitoring Board
Smart Attendant Console 프로토콜 구조
애드팍 테크놀러지의 Smart Attendant Console 다음 그림과 같이 애드팍의 IP-PBX(Call Manager) 와 Presence Server 와 통신을 수행하여 메신저 기능을 수행합니다. SSCP 세션을 통해서 Call Manager 와 Presence Server 와 접속되어 있으며 메신저 윈도우와 호 제어 윈도우로 크게 구성되어 있습니다.
애드팍 테크놀러지의 Smart Attendant Console 다음 그림과 같이 애드팍의 IP-PBX(Call Manager) 와 Presence Server 와 통신을 수행하여 메신저 기능을 수행합니다. SSCP 세션을 통해서 Call Manager 와 Presence Server 와 접속되어 있으며 메신저 윈도우와 호 제어 윈도우로 크게 구성되어 있습니다.
Network Diagram |


No comments:
Post a Comment